abapGit/abapGit-Plugins

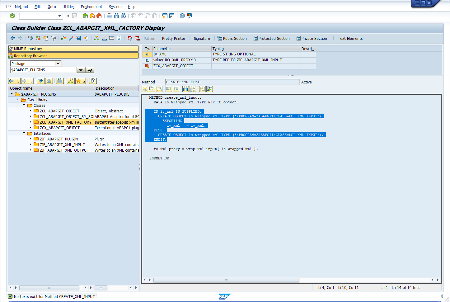
dump?

larshp opened this issue · 1 comments

dump when using latest abapGit development version?

image

fixed in 8047233