/hsmcpp

C++ based Hierarchical / Finite State Machine library oriented for embedded and RTOS systems.

Primary LanguageC++MIT LicenseMIT

MIT License Changelog Documentation Status PlatformIO Registry

Quality Status

Build Status

Static Code Analysis

SCA: MISRA SCA: CodeQL SCA: Coverity

Unit Tests

Coverage Status

Tests: STD Tests: Glib Tests: GLibmm Tests: Qt

Overview

HSMCPP is a C++ library providing an easy way (hopefully) to add hierarchical (HSM) or finite state machine (FSM) to your project. Main motivation behind making it was lack of suitable alternatives which do not involve large frameworks (often commercial). And even they couldn't satisfy projects needs that I usually have to deal with. This is in no way a "silver bullet" library, but it might be useful for you when dealing with RTOS systems, multithreading or event driven applications.

It's also applicable for single threaded and synchronous applications, but it might not be the most efficient option.

If you are not familiar with HSM/FSM and which problems they can solve in your code, I recommend reading:

Key Features

Generic

State machine related

Documentation

Documentation is available online.

HSM GUI Editors

Check out documentation to learn more about available editors.

Editing HSM in Qt Creator

Editing HSM in scxmlgui

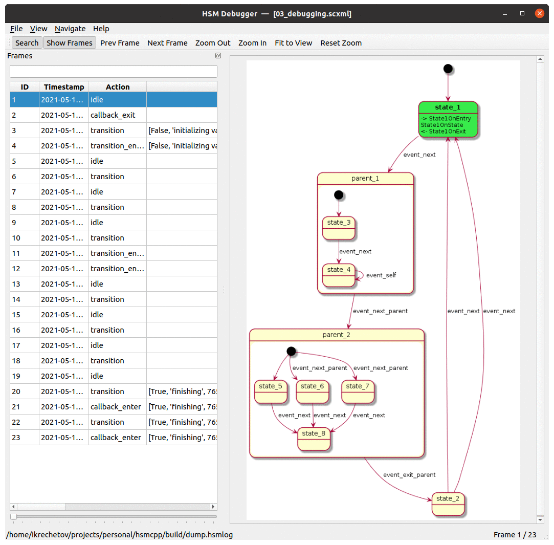
hsmdebugger

Read documentation for details on how to use debugger.

hsmdebugger demo

Installation

git clone https://github.com/igor-krechetov/hsmcpp.git
cd ./hsmcpp
./build.sh
cd ./build
make install

By default it will build all included components, tests and examples. You can disable any of them using cmake build flags. For example you probably will not have glib or glibmm libraries available on Windows so you might want to exclude them.

See detailed instructions in documentation.

Dependencies

  • For library:
    • C++11 or newer
    • glib (optional, for dispatcher)
    • glibmm (optional, for dispatcher)
    • Qt (optional, for dispatcher)
  • For build:
    • cmake 3.14+
    • Visual Studio 2015+ (for Windows build)
  • For code generator:
    • Python 3
  • For hsmdebugger:
    • Python 3
    • PyYaml (pip3 install PyYaml)
    • PySide6 (pip3 install PySide6)
    • plantuml (minimal version: V1.2020.11)

Creating a simple State Machine

HSM structure:

Hello Wolrd HSM

Implementation using HsmEventDispatcherSTD:

#include <chrono>
#include <thread>
#include <hsmcpp/hsm.hpp>
#include <hsmcpp/HsmEventDispatcherSTD.hpp>

enum class States
{
    OFF,
    ON
};

enum class Events
{
    SWITCH
};

int main(const int argc, const char**argv)
{
    std::shared_ptr<hsmcpp::HsmEventDispatcherSTD> dispatcher = std::make_shared<hsmcpp::HsmEventDispatcherSTD>();
    hsmcpp::HierarchicalStateMachine<States, Events> hsm(States::OFF);

    hsm.initialize(dispatcher);

    hsm.registerState(States::OFF, [&hsm](const VariantList_t& args)
    {
        printf("Off\n");
        std::this_thread::sleep_for(std::chrono::milliseconds(1000));
        hsm.transition(Events::SWITCH);
    });
    hsm.registerState(States::ON, [&hsm](const VariantList_t& args)
    {
        printf("On\n");
        std::this_thread::sleep_for(std::chrono::milliseconds(1000));
        hsm.transition(Events::SWITCH);
    });

    hsm.registerTransition(States::OFF, States::ON, Events::SWITCH);
    hsm.registerTransition(States::ON, States::OFF, Events::SWITCH);

    hsm.transition(Events::SWITCH);

    dispatcher->join();

    return 0;
}

See /examples/07_build for CMake configuration examples.

For other examples see Getting Started guide or /examples.

Notable FSM/HSM libraries