FTP-Client based on the PrismMahAppsSample and the standard .NET classes FtpWebRequest/FtpWebRespone. Again some open source components are used:
- Dragablz - Dragable and tearable tab control for WPF
- MahApps.Metro - "Metro" or "Modern UI" for WPF applications
- MaterialDesignInXamlToolkit - Material Design templates and styles for WPF
- Newtonsoft.Json - JSON framework for .NET
- OxyPlot - Plotting library for .NET
- Prism - Application framework which provides an implementation of a collection of design patterns (MVVM, EventAggregator, ...) that are helpful in writing well structured and maintainable applications
- WpfLocalizeExtension - Library for the localization
Here are some screenshots:
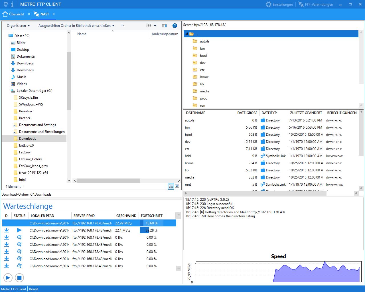
Within the overview page it is possible to create new connections. If a connection is opened the following screen appears:
Within the connection view there is a local and remote file explorer, the queue for downloads/uploads, a log window (for the FTP messages) and a diagram with the connection speed for the selected queue entry. It's possible to open multiple connections simultaneously.
This is a very early version so there are still some open points:
- finish queue handling
- error handling
- upload functionality
- Drag&Drop for downloads/uploads
- timeout handling
- ...

