An advanced Python framework that empowers developers to quickly build production-ready intelligent systems.
Visit our website: OxyGent
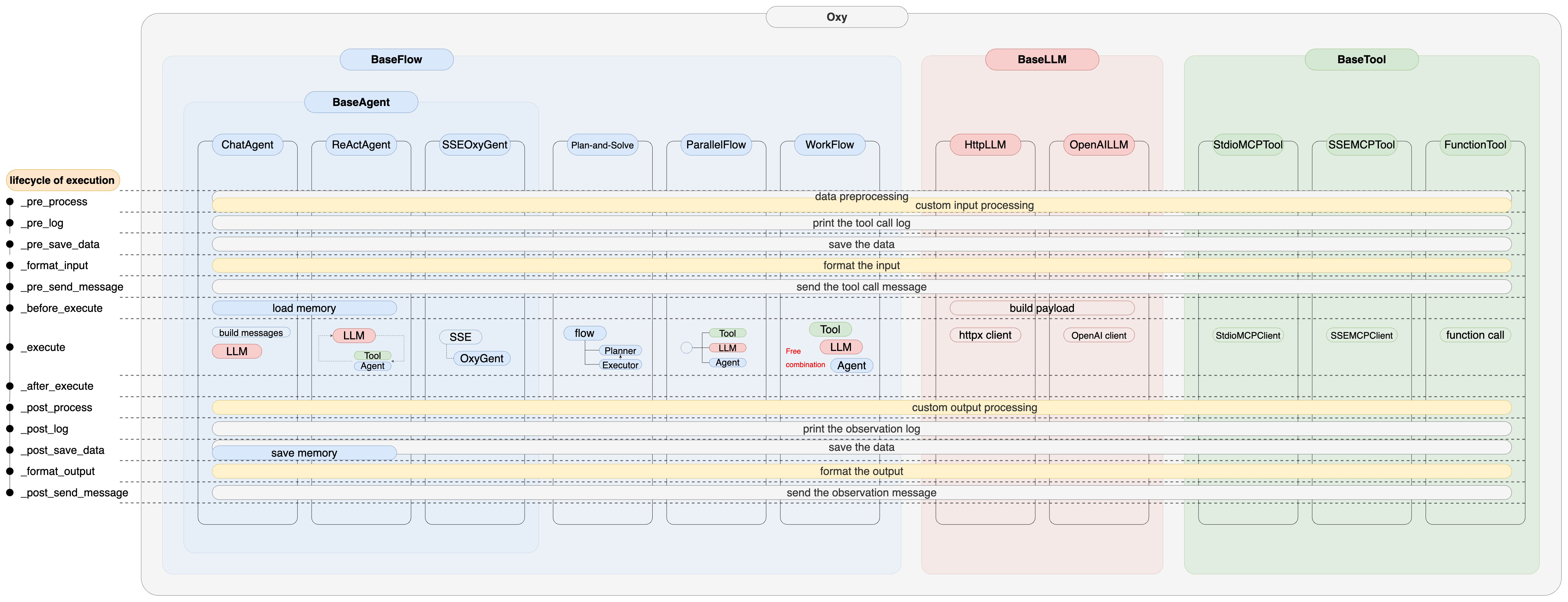
OxyGent is an open-source framework that unifies tools, models, and agents into modular Oxy. Empowering developers with transparent, end-to-end pipelines, OxyGent makes building, running, and evolving multi-agent systems seamless and infinitely extensible.
ποΈ Efficient Development
- OxyGent is a modular multi-agent framework that lets you build, deploy, and evolve AI teams with unprecedented efficiency. Its standardized Oxy components snap together like LEGO bricks, enabling rapid assembly of agents while supporting hot-swapping and cross-scenario reuse - all through clean Python interfaces without messy configs.
π€ Intelligent Collaboration
- The framework supercharges collaboration with dynamic planning paradigms, where agents intelligently decompose tasks, negotiate solutions, and adapt to changes in real-time. Unlike rigid workflow systems, OxyGent's agents handle emergent challenges naturally while maintaining full auditability of every decision.
πΈοΈ Elastic Architecture
- Under the hood, an elastic architecture supports any agent topology- from simple ReAct to complex hybrid planning patterns. Automated dependency mapping and visual debugging tools make it easy to optimize performance across distributed systems.
π Continuous Evolution
- Every interaction becomes a learning opportunity - thanks to built-in evaluation engines that auto-generate training data. Your agents continuously improve through knowledge feedback loops while maintaining full transparency.
π Scalability
- Scaling follows Metcalfe's Law- OxyGent's distributed scheduler enables linear cost growth while delivering exponential gains in collaborative intelligence. The system effortlessly handles domain-wide optimization and real-time decision making at any scale.
The latest version of OxyGent (July 15, 2025) in the GAIA get 59.14 points, and current top opensource system OWL gets 60.8 points.
- π¦ Repository: Stores agents, tools, LLMs, data, and system files in a unified structure.
- π Production Framework: A complete production chain that includes registration, building, running, evaluation, and evolution.
- π₯ Service framework: complete business system server, providing complete storage and monitoring support
- βοΈ Engineering base: Rich external support, including integrated modules such as databases and inference engines
For Developers: Focus on business logic without reinventing the wheel.
For Enterprises: Replace siloed AI systems with a unified framework, reducing communication overhead.
For Users: Experience seamless teamwork from an intelligent agent ecosystem.
We've engineered the complete lifecycle:
1οΈβ£ Code agents in Python (no YAML hell)
2οΈβ£ Deploy with one command (local or cloud)
3οΈβ£ Monitor every decision (full transparency)
4οΈβ£ Evolve automatically (self-improving systems)
This isn't just another framework - it's the foundation for next-gen AI infrastructure that actually works in production.
- Create and activate a python environment (conda)
conda create -n oxy_env python==3.10
conda activate oxy_envor (uv)
curl -LsSf https://astral.sh/uv/install.sh | sh
uv python install 3.10
uv venv .venv --python 3.10
source .venv/bin/activate- Install the required python package (conda)
pip install oxygentor (uv)
uv pip install oxygent-
Or set develop environment:
-
Download Node.js
-
Download our requirements:
pip install -r requirements.txt # or in uv brew install coreutils # maybe essential
-
-
Write a sample python script
import os
from oxygent import MAS, Config, oxy, preset_tools
Config.set_agent_llm_model("default_llm")
oxy_space = [
oxy.HttpLLM(
name="default_llm",
api_key=os.getenv("DEFAULT_LLM_API_KEY"),
base_url=os.getenv("DEFAULT_LLM_BASE_URL"),
model_name=os.getenv("DEFAULT_LLM_MODEL_NAME"),
llm_params={"temperature": 0.01},
semaphore=4,
),
preset_tools.time_tools,
oxy.ReActAgent(
name="time_agent",
desc="A tool that can query the time",
tools=["time_tools"],
),
preset_tools.file_tools,
oxy.ReActAgent(
name="file_agent",
desc="A tool that can operate the file system",
tools=["file_tools"],
),
preset_tools.math_tools,
oxy.ReActAgent(
name="math_agent",
desc="A tool that can perform mathematical calculations.",
tools=["math_tools"],
),
oxy.ReActAgent(
is_master=True,
name="master_agent",
sub_agents=["time_agent", "file_agent", "math_agent"],
),
]
async def main():
async with MAS(oxy_space=oxy_space) as mas:
await mas.start_web_service(first_query="What time is it now? Please save it into time.txt.")
if __name__ == "__main__":
import asyncio
asyncio.run(main())- Configure your LLM settings
export DEFAULT_LLM_API_KEY="your_api_key"
export DEFAULT_LLM_BASE_URL="your_base_url" # if you want to use a custom base URL
export DEFAULT_LLM_MODEL_NAME="your_model_name" # create a .env file
DEFAULT_LLM_API_KEY="your_api_key"
DEFAULT_LLM_BASE_URL="your_base_url"
DEFAULT_LLM_MODEL_NAME="your_model_name"- Run the example
python demo.pyThere are several ways you can contribute to OxyGent:
- Reporting Issues (Bugs & Errors)
- Suggesting Enhancements
- Improving Documentation
- Fork the repository
- Add your view in document
- Send your pull request
- Writing Code
- Fork the repository
- Create a new branch
- Add your feature or improvement
- Send your pull request
We appreciate all kinds of contributions! πππ If you have problems about development, please check our document: * Document
If you encounter any issues along the way, you are welcomed to submit reproducible steps and log snippets in the project's Issues area, or contact the OxyGent Core team directly via your internal Slack.
Welcome to contact us:
Thanks to all the following developers who have contributed to OxyGent.



